2025 Spring Week2
刷题
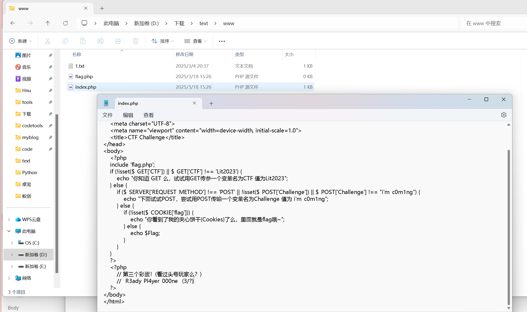
[LitCTF 2023]Follow me and hack me
简单的GET和POST还有改cookie
有彩蛋!扫你目录

1 |
|
burp写法

[SWPUCTF 2021 新生赛]Do_you_know_http
在这里也可以改包

可以了,访问secretttt.php
行了
Burp解法
改User-Agent: WLLM

访问secretttt.php
[LitCTF 2023]就当无事发生
考的是git泄露,一般来说是要扫网站目录的,但是这道题直接把网站给出来了,还是GitHub上的,那就不需要了
访问一下https://ProbiusOfficial.github.io
找他GitHub
看提交记录
看看版本及时间,方便找flag
找23年45月份的,Flag在此
[第五空间 2021]WebFTP
看标签是git泄露,所以目录扫描一下
py dirsearch.py -u http://node7.anna.nssctf.cn:24629/
访问README.md
找到用户名和密码
找flag
之后查看phpinfo.php找flag就行
Ctrl+f全局搜索flag。搜NSSCTF也行
在 dirsearch中又看到phpinfo.php,访问一下还是刚才的页面,刚才的步骤麻烦了
[SWPUCTF 2021 新生赛]easyrce

ping命令通常用来作为网络可用性的检查。ping命令可以对一个网络地址发送测试数据包,看该网络地址是否有响应并统计响应时间,以此测试网络。
分号隔开,看看文件
ls看看根目录
cat /flag
[SWPUCTF 2022 新生赛]奇妙的MD5

还是数组绕过
[BJDCTF 2020]easy_md5
相应标头有hint
提交一下
出现了这个
看源代码
还是弱比较,数组绕过,或者也可以直接访问levell14.php也行,
出现了这个页面
数组绕过















































